Skip to content
| Marketplace
Sign in
Visual Studio Code>Programming Languages>DuckCode ProNew to Visual Studio Code? Get it now.
DuckCode Pro

DuckCode Pro

Duckcode

|
47 installs
| (4) | Free
DuckCode.ai: Safe dbt changes with instant downstream impact detection, local column-level lineage, and validation plans before CI.
Installation
Launch VS Code Quick Open (Ctrl+P), paste the following command, and press enter.
Copied to clipboard
More Info

DuckCode

The IDE for safe dbt changes

See downstream breakage before dbt run, CI, or merge.



DuckCode demo video


What DuckCode Does

DuckCode is a VS Code extension for dbt teams that need to change models safely.

It builds lineage locally, detects downstream impact while you are still coding, shows column-level breakage, and generates a validation plan before you run dbt or wait for CI to fail.

Built for:

  • dbt engineers
  • analytics engineers
  • tech leads working in Snowflake and dbt repos

Proof

Tested on GitLab's public analytics repo.

  • One column change in fct_invoice was flagged as HIGH impact
  • DuckCode detected 14 downstream dependencies automatically
  • The result was produced locally, before commit and before CI

DuckCode's core proof loop is simple:

  1. Change a model or column
  2. See downstream models, pipelines, and dashboards at risk
  3. Get a validation plan for what to test next

What You See In The Extension

These are real extension screenshots that show why teams trust DuckCode during dbt changes.

1. Complete dbt SDLC flow

DuckCode fits into the actual delivery path, not just a single isolated view.

DuckCode complete dbt SDLC flow

Why this builds trust:

  • it shows where impact analysis fits before PR review, CI, and release
  • teams understand the end-to-end operating model immediately

2. Immediate alert on impact analysis overview

Risk is surfaced early, while the engineer is still working.

DuckCode immediate impact alert overview

Why this builds trust:

  • users can see that risky downstream change is flagged before deployment
  • the extension is not waiting for CI to discover breakage

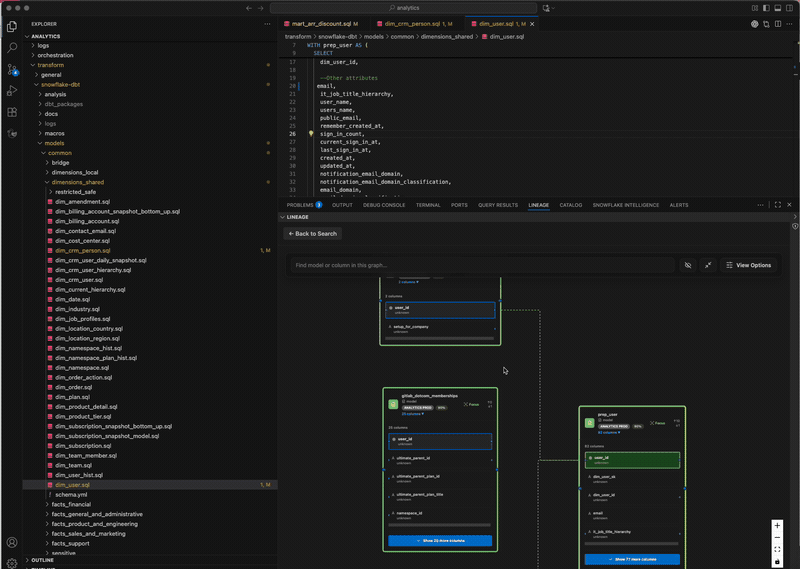
3. Column-level lineage for the model

The analysis goes deeper than model names and reaches field-level dependency detail.

DuckCode column level lineage

Why this builds trust:

  • engineers can inspect which exact downstream columns are affected
  • teams can validate whether a rename or logic change will break reports or models

4. In-depth impact dependencies

DuckCode makes the downstream blast radius inspectable instead of hiding it behind a summary score.

DuckCode in-depth impact dependencies part 1

Why this builds trust:

  • teams can see affected downstream models clearly
  • reviewers can identify where testing and communication need to happen

5. Additional impact dependency coverage

The dependency analysis extends far enough to support real release decisions.

DuckCode additional impact dependency coverage

Why this builds trust:

  • leads get a broader view of blast radius before approval
  • the scope of risk is visible, not guessed

Why Teams Install It

  • Real-time impact detection: see downstream breakage before dbt run, PR review, or CI
  • Offline lineage: lineage is built and stored locally; data stays on your machine
  • Column-level precision: know which downstream columns are affected, not just which models
  • Validation plans: get a concrete list of checks to run after each risky change
  • Optional AI help: add your own provider for autocomplete, auto-debug, and fix suggestions

Getting Started

1. Install the extension

code --install-extension DuckCode.duck-code

2. Open your dbt project

DuckCode works best in repos with:

  • dbt_project.yml
  • models/
  • target/manifest.json

3. Index metadata

From the DuckCode welcome flow:

  1. Click Analyze my dbt project
  2. Select target/manifest.json
  3. Let DuckCode build local metadata and lineage

4. Make a change and open Impact

Edit a model, then open the Impact view to see:

  • downstream models at risk
  • affected columns
  • validation steps to run before merge

5. Optionally connect AI

DuckCode supports your existing setup with:

  • OpenAI
  • Anthropic
  • Gemini
  • Snowflake Cortex
  • VS Code Language Model providers such as GitHub Copilot

AI setup is optional for impact detection and local lineage.


Example Workflow

Use DuckCode when you want to answer questions like:

"If I rename this column in fct_invoice, what breaks downstream?"
"What dashboards depend on this dbt model?"
"Which downstream columns are affected by this change?"
"What should I validate before I commit this change?"

Typical flow:

  1. Open a dbt model in VS Code
  2. Make a column or logic change
  3. Review DuckCode's downstream impact summary
  4. Open lineage for the affected model
  5. Run the suggested validation plan

Secondary Capabilities

DuckCode also includes:

  • context-aware AI autocomplete grounded in your dbt project
  • AI-assisted debugging for dbt and SQL issues
  • local lineage search and exploration
  • documentation and prompt customization workflows

These are secondary to the primary job: making dbt changes safely.


Traction Assets

The repo now includes a reusable proof and outbound package:

  • Demo proof kit
  • Outbound messages
  • Manual activation funnel template

Learn More

  • Website: duckcode.ai
  • Marketplace: DuckCode for VS Code

Make one dbt change and see what breaks before CI does.

Install from VS Code Marketplace
  • Contact us
  • Jobs
  • Privacy
  • Manage cookies
  • Terms of use
  • Trademarks
© 2026 Microsoft