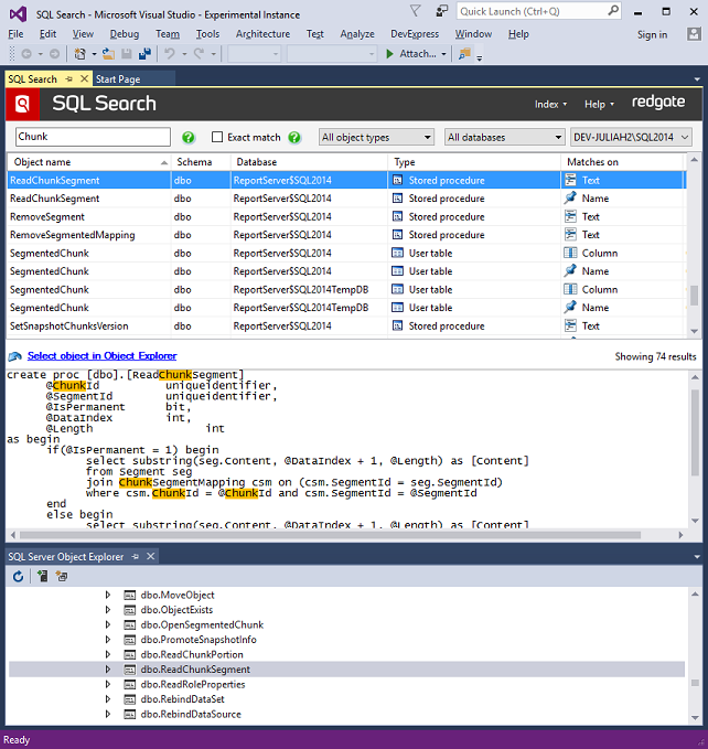
Speed up SQL Server database development by finding SQL objects fast in Visual Studio. Redgate SQL Search is a free extension for Visual Studio to quickly search for fragments of SQL across databases, and easily navigate to those objects. This saves time and makes teams more productive, so you can get back to the task in hand.
“SQL Search saves time and money for people and organizations! It’s an easy to use and efficient tool, allowing you to concentrate on more interesting and challenging things.” - Dmitry Televca, Senior Software Engineer, Aculocity. For more information, visit the Redgate website or SQL Search documentation. Did you know Redgate has more extensions for Visual Studio to help you extend DevOps processes to SQL Server databases? Check out:
|
