Skip to content
| Marketplace
Sign in
Visual Studio Code>Other>Crave DevspacesNew to Visual Studio Code? Get it now.
Crave Devspaces

Crave Devspaces

Crave.io

|
28 installs
| (0) | Free
Simplify accessing Crave Devspaces
Installation
Launch VS Code Quick Open (Ctrl+P), paste the following command, and press enter.
Copied to clipboard
More Info

Crave Devspaces VSCode Extension

Simplify accessing Crave Devspaces through VSCode

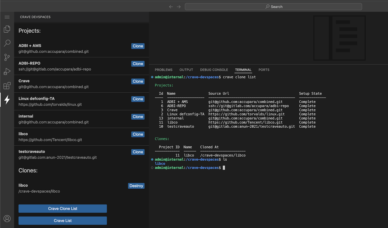
The extension allows Crave Devspace users to manage their project clones.

  1. crave clone list: To list user projects & clones
  2. crave clone create --projectID <id> <destination-dir>: To clone a project inside a destination dir
  3. crave clone destroy <destination-dir>: To destroy the already create clone

Crave Devspaces Extension Sidebar View

  • Contact us
  • Jobs
  • Privacy
  • Manage cookies
  • Terms of use
  • Trademarks
© 2026 Microsoft