Skip to content
| Marketplace
Sign in
Visual Studio Code>Other>BlitzFind-SearchNew to Visual Studio Code? Get it now.
BlitzFind-Search

BlitzFind-Search

Kevinx Labs

|
3 installs
| (0) | Free
Fast, multi-threaded file search with content matching, replace, and real-time streaming results
Installation
Launch VS Code Quick Open (Ctrl+P), paste the following command, and press enter.
Copied to clipboard
More Info

BlitzFind

Fast, multi-threaded file search for VS Code and compatible editors.

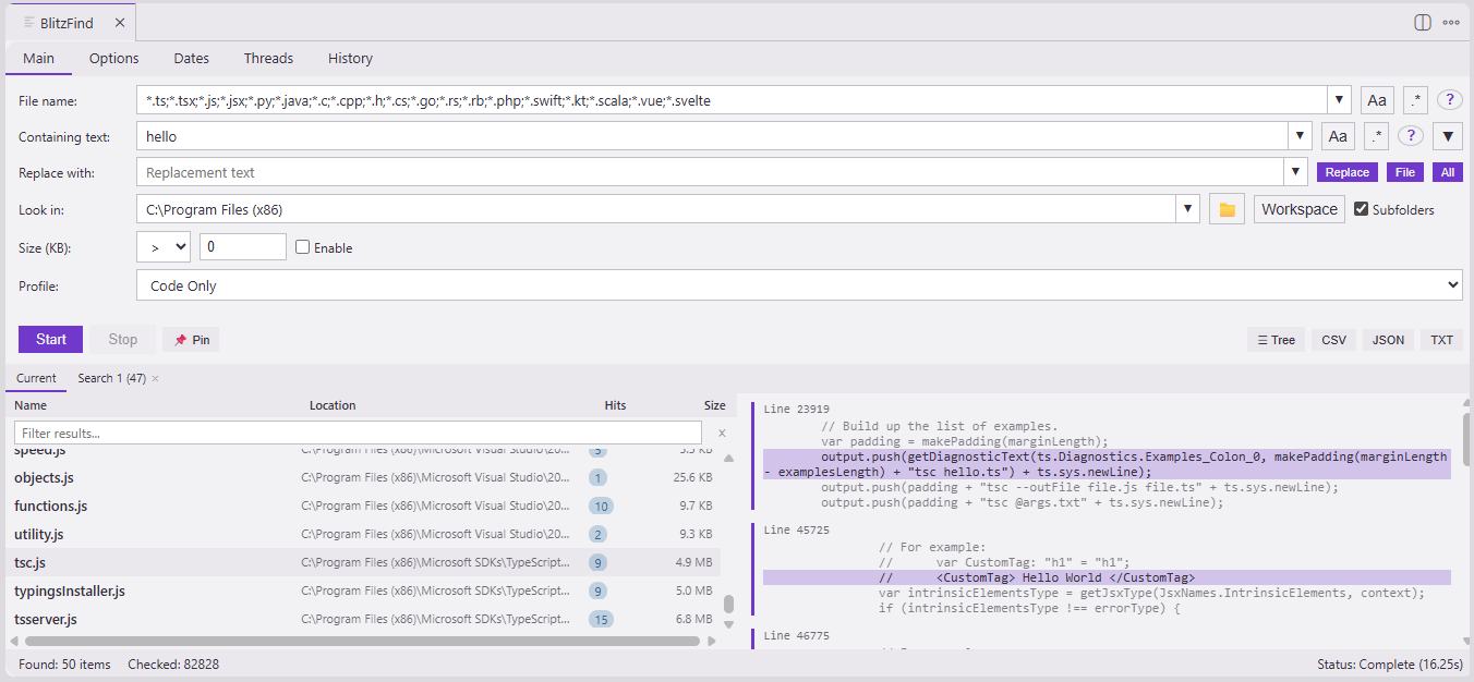
BlitzFind Screenshot

Features

  • Multi-threaded search using worker threads for speed
  • Search by file name pattern (glob or regex)
  • Search file contents with optional regex support
  • Filter by file size and modification date
  • Case-sensitive or case-insensitive matching
  • Context lines around content matches
  • Binary file detection and skipping
  • Find and replace across files
  • Sidebar panel and full editor panel modes
  • Real-time streaming results with progress updates
  • Filter within results to narrow down matches without re-searching
  • Resizable column headers (drag column edges to adjust Name, Location, Hits widths)
  • Multi-workspace support — search across all folders in a multi-root workspace

Usage

Open BlitzFind from the activity bar icon, or run the command:

  • Ctrl+Shift+F9 / Cmd+Shift+F9 — Open BlitzFind
  • Command Palette → "BlitzFind: Open Search"

Search Options

Option Description
File name pattern Glob or regex pattern to match file names
Containing text Search within file contents
Look in Root directory to search
Include subfolders Recurse into subdirectories
Case sensitive Toggle for file name and content separately
Regex Toggle for file name and content separately
Size filter Filter files by size (e.g., > 100 KB)
Date filter Filter by last modified date range
Thread count Number of worker threads (auto-capped to CPU count)

Multi-Workspace Search

In a multi-root workspace, clicking the "Workspace" button shows a dropdown with:

  • "All Workspaces" — searches all open workspace folders at once
  • Individual folder names — searches just that folder

With a single workspace folder, the button works as before, setting the path directly. Multiple paths are joined with semicolons in the "Look in" field, which you can also edit manually.

Requirements

  • VS Code 1.85.0 or later

License

MIT

  • Contact us
  • Jobs
  • Privacy
  • Manage cookies
  • Terms of use
  • Trademarks
© 2026 Microsoft