Oracle SQL Developer Extension for VS CodeAbout the Oracle SQL Developer extension for VS CodeThe gold standard for Oracle Database development and administration is now seamlessly integrated into Visual Studio Code. The Oracle SQL Developer Extension for VS Code empowers Oracle professionals with industry-leading tools directly in the world's most popular IDE. Execute SQL queries and scripts, perform robust PL/SQL development, and manage database schema objects - all within VS Code. The extension also offers seamless integration with our command line based SQL prompt and MCP Server, Oracle SQLcl. Users can take their SQL and PL/SQL commands and scripts and execute them immediately via a SQLcl terminal, as well as take advantage of the following MCP Tools in Copilot (or any other MCP compatible VS Code Extension):
Extension updates are delivered quarterly (every 3 months), rapidly introducing new features from SQL Developer 'Classic', as well as groundbreaking new features taking advantage of what VS Code has to offer. Getting startedInstall SQL Developer for VS Code by clicking the Complete Feature ListOracle SQLcl MCP Server IntegrationThe extension when install auto-registers our MCP Server for Copilot, making your SQL Developer database connections available for agentic chat requests, including running SQL and PL/SQL against your database.
In this Copilot session, asking for a list of managers from your HR database, Copilot is able to access a database connection named Note regarding Oracle Database Access via MCP and AI Chat Assistants
JSON Duality Views SupportWith our JSON duality view builder, you can seamlessly create, edit and test duality views. Duality Views are also treated as objects and are available as a separate node in the Connections panel.
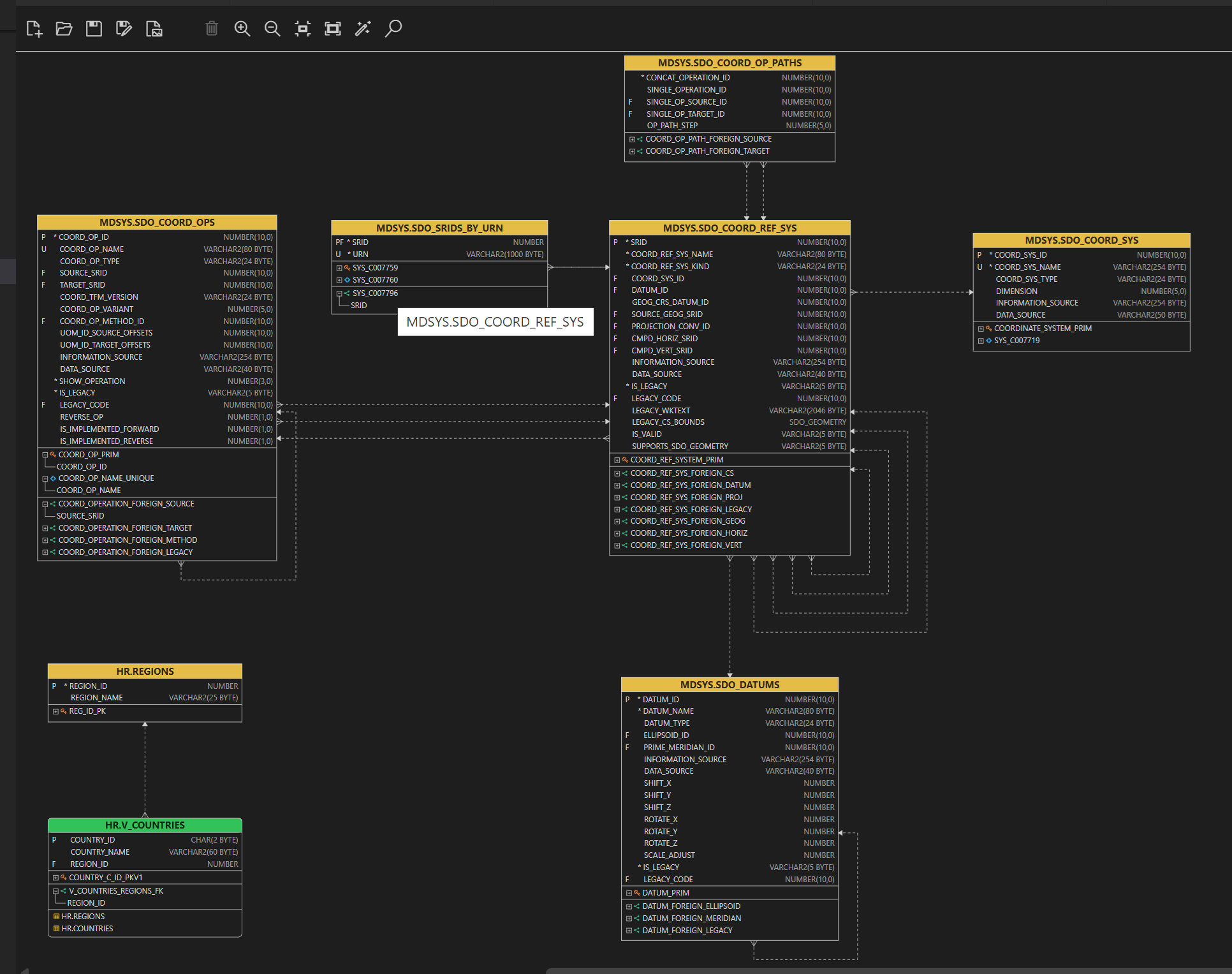
DiagrammingRight-click on connection, select 'Open Diagram' and empty diagram will appear. Select some tables/views and use drag&drop to add them to diagram.
Drag connection folder to diagram to add all tables, views and duality views from connection schema. To add all tables/views to diagram select tables/views folders from connected schema or from schemas under Other Users node. Arrange objects on diagram using Auto Layout and tune them manually. Save diagram to file system - can be opened later with the same connection or other connection having access to the same objects.
Documentation https://docs.oracle.com/en/database/oracle/sql-developer-vscode/25.3/sqdnx/using-schema-diagrams.html ConnectivityEverything required to connect to your database is included in the extension. If you have a TNSNames.ORA file you can use that to define your database connections. Easily point and click through creating connections using an EZCONNECT/BASIC connection list of properties, or reference a TNS entry, or use your Oracle Cloud Autonomous Database Wallet.ZIP files.
Once connected, right-click to open a Worksheet. For any code editor, use the connection selector in the bottom right hand corner to switch to a different database. If a connection is interrupted, you'll be prompted to automatically reconnect. We take security extremely seriously, all of your saved connection passwords are securely stored in private Java wallets. Connections defined in SQL Developer for VS Code, will also be available to independent installs of Oracle SQLcl on your machine. Schema navigationYour connection can be expanded to display a tree representation of your schema, and of the other schemas in your database. To open an object, simply click on it. You can also drag and drop items to a code editor to have the desired SQL or DML code generated. An alternative navigation aid is via the VS Code breadcrumbs. SQL Developer will present the contents of your database as a virtual file system. Simply use the drop down controls to change up the schema, type of object, or object you wish to browse.
SQL WorksheetThe worksheet is where most of your work as an Oracle Database professional will take place. Running ad hoc queries or even complex SQL scripts can easily be achieved using our productivity features such as completion insight, SQL History, and our code snippets.
Existing SQL Developer users will find their familiar keyboard shortcuts intact, including ctrl+Enter for executing a statement and ctrl+Up arrow for recalling the previous item from your SQL History.
Data GridsBrowsing data and/or your query results becomes a breeze with our intuitive and friendly spreadsheet-style displays. Invoke our Single Record View to easily browse one record at a time using our vertical, index-card like viewer.
Intuitively drag and drop columns around to achieve the desired display, or simply double-click toggle your way through apply SORTS on your columns. When your results are ready to share, simply right-click to EXPORT them to the desired format.
SQL NotebooksStreamline your database develoment and reporting with interactive SQL Notebooks.
PLSQL Code EditorWhether you're working directly with PL/SQL programs in your database, or working from your local workspace, SQL Developer makes it easy to develop your stored procedures, functions, packages, triggers, and more. As you're coding, problems will be immediately detected via our PL/SQL and SQL Parser. Compiler errors are also automatically displayed as you save your work to the database. When it's time to test or execute your program, SQL Developer provides an interactive panel where you can input the required parameters. The resulting PL/SQL anonymous block can be executed immediately, or saved to a new code editor for further customization.
OUT and RETURN parameters are automatically captured displayed post-execution, including your SYS_REFCURSORS.
PLSQL DebuggerThe PLSQL debugger makes it easy to debug your stored procedures, packages, and more using VSCode's native debugger, allowing you to:
Post-Execution Debugging of MLE JavaScript ModulesThe MLE post-execution debugging feature in Oracle Database enables developers to debug JavaScript code deployed as MLE modules. This feature captures the modules' code execution state at predefined breakpoints, allowing you to analyze the code after it has been run to completion. To start a debug session, set breakpoints in the module’s code and define a PL/SQL snippet within the debug runner file. When you open a new debug runner file, a sample After executing, you can review the collected data, including variable values and call stacks, to help identify and resolve issues in your code using standard debugging controls such as step into, step over, and continue. Note that all breakpoints must be added upfront, before starting the debug session and no breakpoints can be added while running. Additionally, only one debug session can be active at a time.
Code SnippetsAll of your favorite analytic functions, date format options, and conversion functions with examples are at your fingertips via VS Code's integrated code completion support for your active extension's code snippets.
Integrated Command Line Interface via Oracle SQLclWe recognize that many developers feel more comfortable at a command or bash prompt. With the SQL Developer Extension for VS Code, no compromise is required! Connections defined in the extension can also be used to spawn command line sessions to your database. Oracle SQLcl is your modern command line interface and MCP Server for the Oracle Database. Popular features from SQL Developer such as code completion, SQL History, and generation of DDL have been implemented. In addition, Oracle's enhanced implementation of Liquibase for schema versioning is delivered in SQLcl via the liquibase (lb) command. Spawn a CLI session on demand, or take any code editor and execute the contents immediately in a brand new, independent session, in a single click!
Useful Commands
Quick Start ExamplesStart workingStart working with your database by simply expanding the connection in the connections panel.
WorksheetTo write and execute SQL against your database, click the Worksheet icon.
Auto completeAuto-complete can accelerate your development time.
SQL SnippetsWe've even included SQL Snippets to help keep you in the flow.
SQL HistoryAnd in case you want to revisit your earlier work, be sure to check out the SQL History tab, located in the bottom panel.
Working with database objectsWorking with your database objects is easy too. You're just a click away from inspecting and gathering important details.
JSON data and JSON duality viewsAnd if you prefer working with JSON documents, we got you covered, with JSON duality views support you can effortlessly create, manage, view, and query JSON data within your relational database.
Supported LocalesThe extension is available in multiple languages: de, en, es, fr, it, ja, ko, pt-BR, zh-CN, zh-TW Bookmarks
SupportSupport documentation for Oracle SQL Developer for VS Code can be found here. Customers with My Oracle Support established for their Oracle Database can create Service Requests for official product support, including filing bugs or submitting enhancement requests. Data and telemetryIn order to continuously improve our products, Oracle is interested in learning about product usage. To that end, automated reports can occasionally be sent to Oracle describing the product features in use. No personally identifiable information will be sent and the report will not affect performance. You can review Oracle's privacy policy. LicenseOracle SQL Developer for VS Code is distributed free, under the Free Use Terms and Conditions (FUTC) License. |




Quickly test your connection via the Test button.
Easily navigate your schema via the breadcrumbs.
Automatic insight or invoke on demand via ctrl+spacebar.
Easily query and generate output files using your favorite SQL Developer scripting commands.
Vertical vs horizontal display in our Single Record View.
Inspect the contents of your LOB and JSON columns.
Execute your PL/SQL, generated scripts, see the results.

Use the powerful editor, execute in the terminal, it's your choice!





