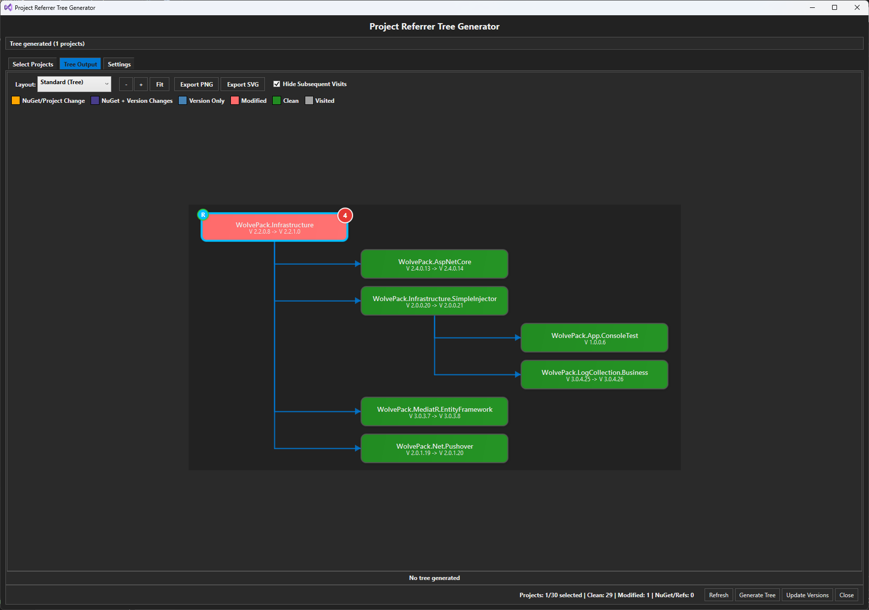
Either use it as a visualization tool for project dependency chains. Or use it to auto update your versions of your projects. Only supports C# solutions. Uses Git for change detection (uncommitted changes). Select projects from the list that you want to update the version of and click generate
Right click the nodes you want to update and choose a option and click update versions.
|



