dbForge SQL Complete is an add-in for Visual Studio and SQL Server Management Studio that speeds up SQL code writing, offers context-based smart suggestions, performs automatic formatting, refactoring, analysis, and a lot of other things that save your time and effort in the database development process. Key FeaturesContext-based code completionEnhance code accuracy and quality, as well as simplify the process of creating SQL queries with the following features:
The add-in will take care of autocompleting your SQL queries, so that you can stay focused on how your code actually works.
Integrated AI AssistantdbForge AI Assistant extends SQL Complete with AI-powered capabilities for everyday SQL development tasks in SQL Server Management Studio. It can be invoked within seconds from the SQL Complete menu. Capabilities:
T-SQL RefactoringThis feature allows you to improve code readability by giving meaningful and self-explaining names to tables, columns, temporary tables and columns, views, stored procedures, and functions. dbForge SQL Complete will automatically correct all references to the renamed objects. Capabilities:
You can also change the names of local and SQLCMD variables in a couple of seconds. Preview code changes in a convenient tree-view of the Rename dialog window. With the dbForge SQL Complete tool, SQL code refactoring becomes easy and seamless.
SQL Code FormattingCreate new formatting profiles or customize the existing ones to your needs. Fine-tune your formatting style to easily improve code readability and to introduce unified code formatting standards within your company. Capabilities:
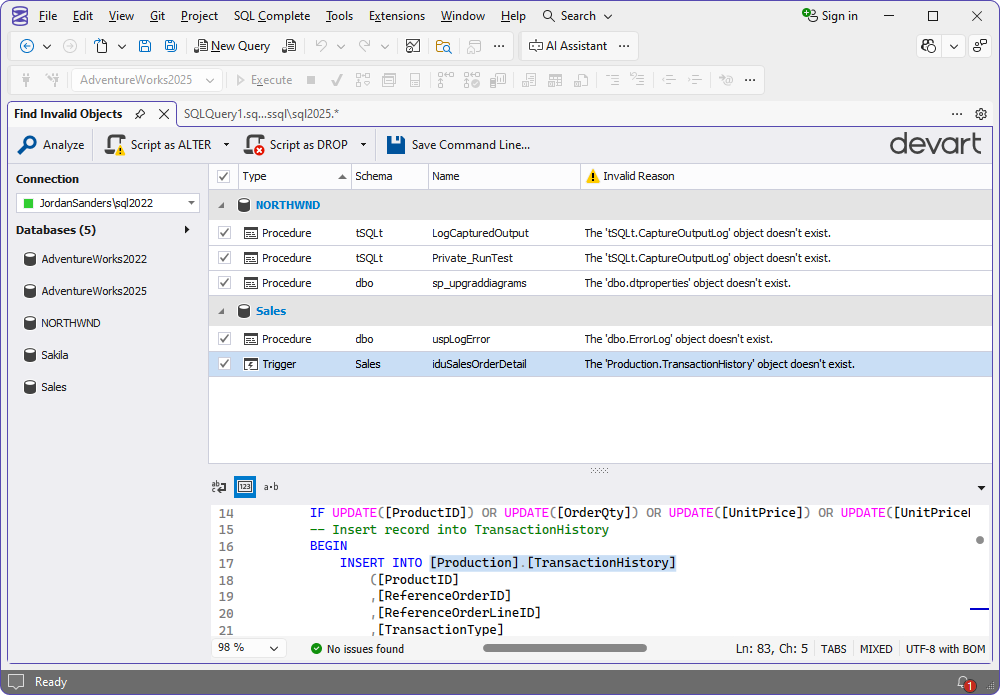
SQL Code AnalysisThe Analyzer conducts an in-depth scrutiny of your T-SQL code, identifying potential performance bottlenecks, syntax errors, and adherence to specified coding standards. The latter can be configured in the Analyzer's settings via a rich selection of categorized rules. The results of each analysis conveniently show areas for improvement, and you can optimize your code for better performance. It goes without saying that running a script through the Analyzer takes next to no time yet yields invaluable results. You instantly know what should be tweaked, and you will not waste any time making corrections in your scripts post factum.
ProductivityBoost your productivity when creating, refactoring, modifying, and beautifying the code using a rich set of features:
Ease of navigation, instant access to the database objects definition, and other advanced options greatly facilitate SQL statements designing and formatting.
|





