PostgreSQL SSIS Components allow you to integrate PostgreSQL data with other databases and cloud applications via SQL Server Integration Services (SSIS). They include optimized PostgreSQL Source, PostgreSQL Destination, and PostgreSQL Lookup components and provide their own PostgreSQL Connection Manager with lots of PostgreSQL-specific connectivity features. Features:
Included ComponentsSQL Support for PostgreSQL
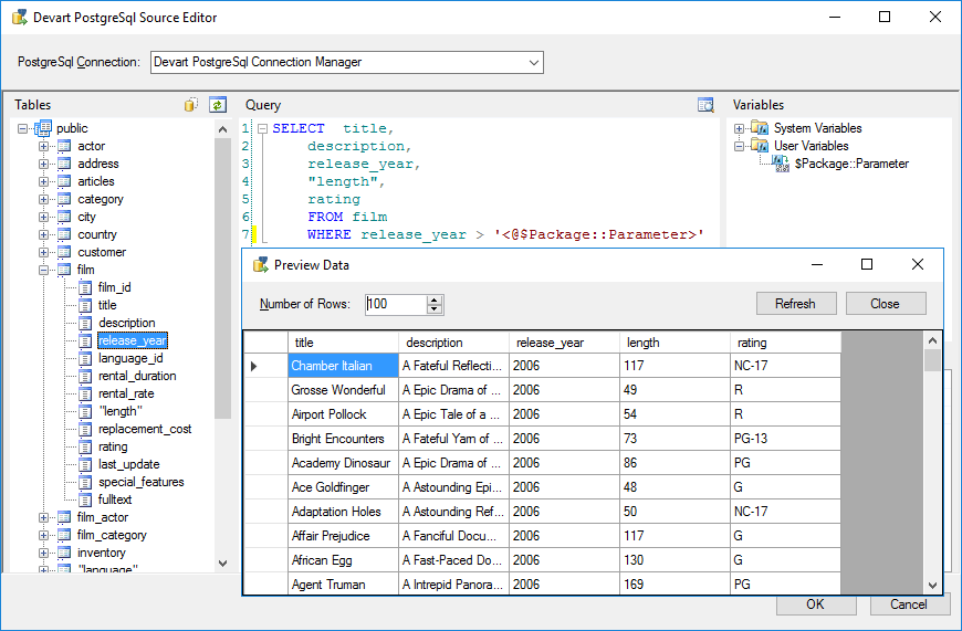
SSIS PostgreSQL Source supports SQL to get data from PostgreSQL. Simple statements are translated directly to PostgreSQL API calls and executed on the PostgreSQL side, and for more complex statements, the necessary data are queried from PostgreSQL and processed locally. You can specify complex SELECT statement with grouping, filtering, ordering, etc. in the SSIS PostgreSQL Source editor. Convenient SSIS PostgreSQL Source Editor
SSIS PostgreSQL Source component offers a convenient editor, which displays all the connection tables and their columns and allows you to quickly build a query to PostgreSQL via drag-n-drop. It also displays the list of available system and user variables of the package, allowing you to quickly add them to your select statements. If necessary, you can also quickly preview data, returned by the source, and check whether you query returns what you need. Advanced Lookup Optimizations
SSIS PostgreSQL Lookup component offers very high performance because of the advanced optimization techniques used. It uses select statements that check several rows at once, and caches the returned results to reduce the number of round-trips to the server. High-performance SSIS PostgreSQL Destination
To speed up loading data to PostgreSQL, Devart PostgreSQL Destination uses the PostgreSQL COPY command. This is the fastest mode for bulk inserting data to PostgreSQL. How to orderAfter the installation, Devart SSIS Data Flow Components can be evaluated for free during the trial period. After the trial period is over you need to purchase a license for add-ins you want to continue using and register them. Devart SSIS Data Flow Components can be ordered on the corresponding Ordering page of our website. One license allows you to install Devart SSIS Data Flow Components on one development computer and one deployment server per license, provided that Devart SSIS Data Flow Components are used by the licensed developer only. DeploymentIf you deploy your packages, using our Data Flow components on a deployment server, you need to install Devart SSIS Data Flow Components for the corresponding data source(s) to the deployment server. According to our license agreement, you may install Devart SSIS Data Flow Components on one development computer and one deployment server per license. You also need to register Devart SSIS Data Flow Components for the corresponding data source(s) on the deployment server. You can either activate the corresponding license in SQL Server Data Tools when creating the corresponding connection. Or, if SQL Server Data Tools is not installed on the deployment computer or there is no access to it, you can add the license key in the second way. When you install Devart SSIS Data Flow Components, it adds the License folder. By default, this is the C:\ProgramData\Devart\SSIS Data Flow\License folder. You can Register Devart SSIS Data Flow Components on the development computer and then copy the corresponding *.lic file from the development computer to the same folder on the deployment computer. To get the full overview, please visit the SSIS PostgreSQL's page. Download a copy of PostgreSQL SSIS Components today! All SSIS Data Flow Components in One Ultimate PackageOur SSIS Integration Universal Bundle allows you to integrate data of more than 40 cloud applications and databases via SQL Server Integration Services. Get our SSIS Data Flow Components for all the supported sources together with a discount of over 75% in comparison to buying them separately! All Devart's SSIS Data Flow ComponentsMore ResourcesExplore additional resources about SSIS:
Social |



