Pipedrive SSIS Components allow you to integrate Pipedrive customers, orders, products, and other objects with other cloud applications and databases via SQL Server Integration Services (SSIS). They include optimized Pipedrive Source, Pipedrive Destination, and Pipedrive Lookup components and provide their own Pipedrive Connection Manager. Features:
Included ComponentsSQL Support for Pipedrive
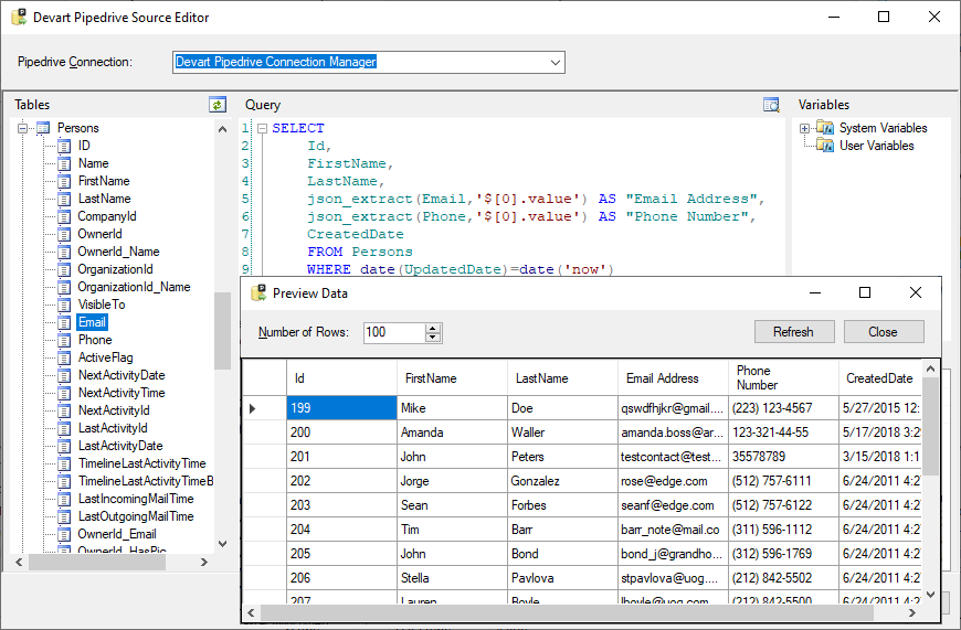
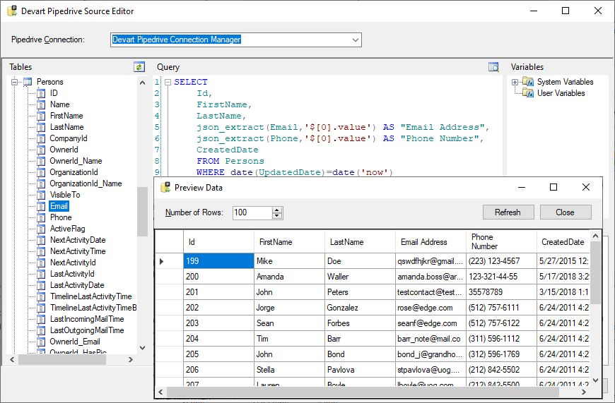
SSIS Pipedrive Source supports SQL to get data from Pipedrive. Simple statements are translated directly to Pipedrive API calls and executed on the Pipedrive side, and for more complex statements, the necessary data are queried from Pipedrive and processed locally. You can specify complex SELECT statement with grouping, filtering, ordering, etc. in the SSIS Pipedrive Source editor. Convenient SSIS Pipedrive Source Editor
SSIS Pipedrive Source component offers a convenient editor, which displays all the Pipedrive objects and their fields and allows you to quickly build a query to Pipedrive via drag-n-drop. It also displays the list of available system and user variables of the package, allowing you to quickly add them to your select statements. If necessary, you can also quickly preview data, returned by the source, and check whether you query returns what you need. Advanced Lookup Optimizations
SSIS Pipedrive Lookup component offers very high performance because of the advanced optimization techniques used. It checks several rows at once, and caches the returned results to reduce the number of round-trips to the server. High-performance SSIS Pipedrive Destination
SSIS Pipedrive Destination component allows you to quickly load data to Pipedrive. It supports all kinds of DML operations - Insert, Update, or Delete. How to orderAfter the installation, Devart SSIS Data Flow Components can be evaluated for free during the trial period. After the trial period is over you need to purchase a license for add-ins you want to continue using and register them. Devart SSIS Data Flow Components can be ordered on the corresponding Ordering page of our website. One license allows you to install Devart SSIS Data Flow Components on one development computer and one deployment server per license, provided that Devart SSIS Data Flow Components are used by the licensed developer only. To get the full overview, please visit the SSIS Pipedrive's page. Download a copy of Pipedrive SSIS Components today! All SSIS Data Flow Components in One Ultimate PackageOur SSIS Integration Universal Bundle allows you to integrate data of more than 40 cloud applications and databases via SQL Server Integration Services. Get our SSIS Data Flow Components for all the supported sources together with a discount of over 75% in comparison to buying them separately! All Devart's SSIS Data Flow ComponentsMore ResourcesExplore additional resources about SSIS:
Social |



