EmailOctopus SSIS Components allow you to integrate EmailOctopus customers, orders, products, and other objects with other cloud applications and databases via SQL Server Integration Services (SSIS). They include optimized EmailOctopus Source, EmailOctopus Destination, and EmailOctopus Lookup components and provide their own EmailOctopus Connection Manager. Features:
Included ComponentsSQL Support for EmailOctopus
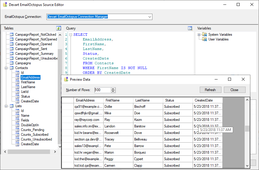
SSIS EmailOctopus Source supports SQL to get data from EmailOctopus. Simple statements are translated directly to EmailOctopus API calls and executed on the EmailOctopus side, and for more complex statements, the necessary data are queried from EmailOctopus and processed locally. You can specify complex SELECT statement with grouping, filtering, ordering, etc. in the SSIS EmailOctopus Source editor. Convenient SSIS EmailOctopus Source Editor
SSIS EmailOctopus Source component offers a convenient editor, which displays all the EmailOctopus objects and their fields and allows you to quickly build a query to EmailOctopus via drag-n-drop. It also displays the list of available system and user variables of the package, allowing you to quickly add them to your select statements. If necessary, you can also quickly preview data, returned by the source, and check whether you query returns what you need. Advanced Lookup Optimizations
SSIS EmailOctopus Lookup component offers very high performance because of the advanced optimization techniques used. It checks several rows at once, and caches the returned results to reduce the number of round-trips to the server. High-performance SSIS EmailOctopus Destination
SSIS EmailOctopus Destination component allows you to quickly load data to EmailOctopus. It supports all kinds of DML operations - Insert, Update, or Delete. How to orderAfter the installation, Devart SSIS Data Flow Components can be evaluated for free during the trial period. After the trial period is over you need to purchase a license for add-ins you want to continue using and register them. Devart SSIS Data Flow Components can be ordered on the corresponding Ordering page of our website. One license allows you to install Devart SSIS Data Flow Components on one development computer and one deployment server per license, provided that Devart SSIS Data Flow Components are used by the licensed developer only. To get the full overview, please visit the SSIS EmailOctopus's page. Download a copy of EmailOctopus SSIS Components today! All SSIS Data Flow Components in One Ultimate PackageOur SSIS Integration Universal Bundle allows you to integrate data of more than 40 cloud applications and databases via SQL Server Integration Services. Get our SSIS Data Flow Components for all the supported sources together with a discount of over 75% in comparison to buying them separately! All Devart's SSIS Data Flow ComponentsMore ResourcesExplore additional resources about SSIS:
Social |



