DB2 SSIS Components make it extremely easy to integrate IBM DB2 data with a variety of other database systems and cloud applications via SQL Server Integration Services (SSIS). The set comprises optimized DB2 Source, DB2 Destination, and DB2 Lookup components, along with a dedicated Connection Manager that delivers a rich selection of DB2-specific connectivity features.
Features:
Included ComponentsSpecific Connection Features
Devart SSIS Data Flow Components for DB2 have a dedicated Connection Manager with a multitude of advanced connection settings. The Manager supports AES-encrypted connections, various secure authentication methods, PureQuery settings, and so on. Convenient SSIS DB2 Source Editor
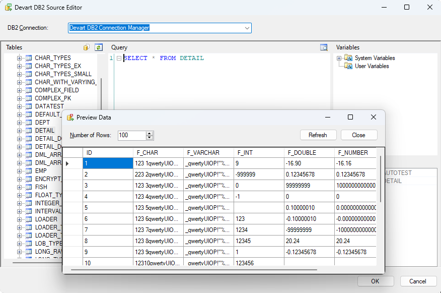
The DB2 Source component offers an editor that gives a convenient overview of your DB2 tables and columns alongside user and system variables. You can also build queries via drag-and-drop and run them to see whether the returned data is exactly what you need. Advanced Lookup Optimizations
The DB2 Lookup component brings advanced optimization techniques to achieve better performance. It uses SELECT statements that check multiple rows at once and caches the returned results to reduce the number of round-trips to the server. High-Performance DB2 Destination
To facilitate the high speed of data loading, you get a smart DB2 Destination component that makes full use of DB2-specific optimizations. This, in turn, helps perform very fast bulk inserting of data. No performance issues will stand in your way. How to orderAfter the installation, Devart SSIS Data Flow Components can be evaluated for free during the trial period. After the trial period is over you need to purchase a license for add-ins you want to continue using and register them. Devart SSIS Data Flow Components can be ordered on the corresponding Ordering page of our website. One license allows you to install Devart SSIS Data Flow Components on one development computer and one deployment server per license, provided that Devart SSIS Data Flow Components are used by the licensed developer only. To get the full overview, please visit the SSIS DB2's page. Download a copy of DB2 SSIS Components today! All SSIS Data Flow Components in One Ultimate PackageOur SSIS Integration Universal Bundle allows you to integrate data of more than 40 cloud applications and databases via SQL Server Integration Services. Get our SSIS Data Flow Components for all the supported sources together with a discount of over 75% in comparison to buying them separately! All Devart's SSIS Data Flow ComponentsMore ResourcesExplore additional resources about SSIS:
Social |




